Find Your Style
Women
Men
Accessories
Search for clothing, brands, styles...
×
Women
Men
Accessories
Harumasa All Expression
Search
Loading...
No suggestions found
INR Full Form: What is full form of INR?
bankersadda.com
How to Find a Reliable Pound to INR Forecast
businessoutreach.in
Flipkart Gift Card of INR 10000
ottstore.in
Jeep® Compass Range in India Now Starts at an attractive Price of INR ...
jeep-india.com
Special Food in Jaisalmer at INR 1234*, Jaisalmer Marriott Resort & Spa ...
allevents.in
Harumasa - Hakush.in
zzz3.hakush.in
RASA SPACE (2026) All You Need to Know BEFORE You Go (with Photos ...
tripadvisor.in
RASA SPACE (2026) All You Need to Know BEFORE You Go (with Photos ...
tripadvisor.in
RASA SPACE (2026) All You Need to Know BEFORE You Go (with Photos ...
tripadvisor.in
8 Countries Where Rupee Is Stronger; Indonesian Rupiah, Riel, SLR ...
goodreturns.in
Equivalence of NFA and Regular Expression - Regular Expressions and ...
cse.poriyaan.in
Equivalence of NFA and Regular Expression - Regular Expressions and ...
cse.poriyaan.in
Equivalence of NFA and Regular Expression - Regular Expressions and ...
cse.poriyaan.in
THE FINALS
store.playstation.com
User Interface | IntelliBuddies® Documentation Portal
docs.intellibuddies.com
Initiation of Transcription by RNA Polymerase - Understanding Gene ...
pressbooks.justwrite.in
Theory of Computation: construct of Deterministic Finite Automata (DFA ...
gateoverflow.in
Question Bank - Problem-01: Find regular expression for the following ...
studocu.com
BJP Calls Kejriwal’s Laxmi, Ganesh Demand On Indian Rupees Gimmick THE ...
newindian.in
Hands-on RT-PCR and EXPRESSION ANALYSIS, InBOL Healthcare Educational ...
allevents.in
Interplanar spacing,simple crystal structure - 10 INTERPLANAR SPACING c ...
studocu.com
Home | General Administration Department
gad.delhi.gov.in
Did You Know About India's Rs 10,000 Rupee Note
indiatimes.com
Healing Through Self Expression: Liberation, Resilience & Resources ...
allevents.in
Truly Open (Open Mic), Expressions Bay: Bengaluru, Bangalore, 22 June ...
allevents.in
Night Of Expressions MUSIC Showcase, Limelight theater, Atlanta, 30 ...
allevents.in
FREE Haitian Expressions Event at Nubian Square, 2080 Washington St ...
allevents.in
Expressions of Humility **NEW!** In Person Workshop, Art & Creativity ...
allevents.in
Mindful Hands Expression Through Illumination, Dimitra Yoga, Nassau, 1 ...
allevents.in
North Stag Expressions II Deux Extrait De Parfum 10ML Decant For Men B ...
allarabic.in
Hair Expressions 2024 Wine Walk, Hair Expressions Salon, Spa, and ...
allevents.in
Home | General Administration Department
gad.delhi.gov.in
Expressions 2025 ~ Musical Open Mic, Casa Karaoke, Bangalore, 1 January ...
allevents.in
Expressions: Multicultural Artists Showcase, 51 S San Antonio Rd, Los ...
allevents.in
Workshop Colectivo Tierra “An ode to Creative Expressions” curated ...
allevents.in
Soulful Creative Session: Self Expression through Creativity, GAIA ...
allevents.in
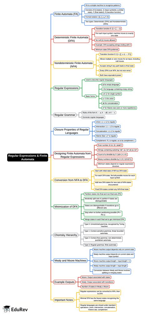
Mind Map: Regular Expressions and Finite Automata - Computer Science ...
edurev.in
Ethereal Expressions Artshow, Sublime Galleria, Bangalore, 1 March to 1 ...
allevents.in
Solved: Select all expressions that are equivalent to 25+3(a-5)+7a. 10a ...
gauthmath.com
Warf-5 Tablet: Uses, Side-effects, Price, Dosage & More Info - PharmEasy
pharmeasy.in
Expressions Through Art: Using art to represent yourself, 851 N ...
allevents.in
KEDA Expressions Company 2025/2026 AUDITIONS, Kinetic Expressions Dance ...
allevents.in
Shop Gold Plated Earrings From Parakkat Jewels - Perfect for Valentine ...
parakkatjewels.com
Drop2Kart Bill Counter - UV/MG CMOS Sensors, Dual Heavy-Duty Motor ...
flipkart.com
Nobel prize in Physiology or Medicine awarded for discovery of ...
dce.visionias.in
Night Of Expressions, Spoken Word and More, Ground and Pound Coffee ...
allevents.in
Phrase vs Clause | Difference Between Phrases and Clauses
twinkl.co.in
CORRECTIVE LINE – skeyndor
skeyndor.in
RASA SPACE (2026) All You Need to Know BEFORE You Go (with Photos ...
tripadvisor.in
Zenless Zone Zero
in.ign.com
Consider regular expression r, where r = (11 + 111)* over = {0, 1 ...
edurev.in
Drop2Kart Bill Counter - Automatic AccuCount, HeavyDuty Motor, Supports ...
flipkart.com
Sunday Sidcup EXpressions Freestyle, Sidcup Working Men's Club 169 Main ...
allevents.in
Best Debit Card - Apply Debit Card / ATM Card Online in India
icicibank.com
Inclusive Expressions: The Art of Autism , Mosaic Templars Cultural ...
allevents.in
Sensory Saturday at KWAG Tickets, Kitchener-Waterloo Art Gallery, Queen ...
allevents.in
FREEDOM OF EXPRESSION: DRIVER FOR ALL OTHER HUMAN RIGHTS - Aura ...
auramag.in
Buy Crypto Wallet, Seed Phrase Storage for Ledger Nano X S, Trezor and ...
ubuy.co.in
Retirement
workplace.schwab.com
ANA DANCE CLASS (2026) All You Need to Know BEFORE You Go (with Photos ...
tripadvisor.in
444orce: EXPRESSIONS & EXPRESSO ONE YEAR ANNIVERSARY SHOW, Dear Diary ...
allevents.in
Catterfly Art and Culture-Catterfly Contemporary Art Live Workshop in ...
beebuddy.in
Express Yourself Open Mic Night! All forms of expression are welcome ...
allevents.in
Types Of Facial Expressions « furamu52
blogs.rediff.com
User Interface | IntelliBuddies® Documentation Portal
docs.intellibuddies.com
Flamenco Beginners with Vanessa Cerallo | Wednesdays at 6 pm | Hip ...
allevents.in
Drop2Kart Cash Counter - Automatic AccuCount, LCD+LED Dual Display ...
flipkart.com
SBI BANK CODE SBCHQ-GEN-PUB-IND-INR MEANING.SBI DIFFERENT TYPES OF ...
digitalhelper.in
Expressions of Zanzibar Women, exhibition by Robin Batista, Emerson on ...
allevents.in
SBI BANK CODE SBCHQ-GEN-PUB-IND-INR MEANING.SBI DIFFERENT TYPES OF ...
digitalhelper.in
Derive the expression for the electric field intensity at a point ...
edurev.in
PD-1/PD-L1 Pathway: A Therapeutic Target in CD30+ Large Cell Lymphomas
mdpi.com
1 million dong in indian rupees - Brainly.in
brainly.in
online exam
aptitudetestforall.com
Latest Car & Bike News & Reviews | BBC Topgear India Magazine
topgearmag.in
Application of Baculovirus Expression Vector System (BEVS) in Vaccine ...
mdpi.com
Tunes and Expressions: Favorite Songs of the Inimitable Jane Austen ...
allevents.in
Jashn E Raaha Tickets, Raaha Cafe, Pune, 31 January 2026 | AllEvents
allevents.in
Best Storytelling Events & Workshops In Anand 2026 | AllEvents.in
allevents.in
EYE CONTOUR – skeyndor
skeyndor.in
Georgette Tissue Banarasi Saree with Alfi Work | Kalatantu
kalatantu.com
Georgette Tissue Banarasi Saree with Alfi Work | Kalatantu
kalatantu.com
Perfume Extract North Stag Expressions UN I
naazperfumes.com
Woolen Shawl for Winter - Soft, Warm, and Handmade
graminarts.com
Best Storytelling Events & Workshops In Anand 2026 | AllEvents.in
allevents.in
Expressions of Vibes Showcase, 6627 Old Bunce Road, Fayetteville, NC ...
allevents.in
Best Storytelling Events & Workshops In Anand 2026 | AllEvents.in
allevents.in
IPL 2022 Auction: 3 Indian players who should have been in the ₹2 crore ...
sportskeeda.com
List Of Countries That Have Opened Special Rupee Vostro Accounts
indiatimes.com
Using Gauss's law deduce the expression for the electric field due to a ...
ask.learncbse.in
Ladies et Men Expression: Heels et Kizomba Urbankiz Styling by BKC, 19 ...
allevents.in
Australia Subclass 190 Vs 491 Visas - Find Out Which Visa Suits You Best!
kansaz.in
Surf Poets Society #17- Open Mic Surf Expressions and Projections ...
allevents.in
View question - If the perimeter is the sum of all four sides of the ...
web2.0calc.com
50+ Expressions worksheets for 1st Class on Quizizz | Free & Printable
wayground.com
Cosmic Creators Youth Summer Mini-Camp: Anime Drawing- Faces ...
allevents.in
Derive an expression for centripetal force 1 - Brainly.in
brainly.in
Cécile Roberfroid: Journey’s Expressions at the Geary Gallery in Darien ...
allevents.in
Convert Currency in Number to Words (Indian Rupees) - Version 2 | Live ...
livetolearn.in
Best Fashion Shows in Hyderabad December 2026 | AllEvents
allevents.in
India and Malaysia can now trade in Indian rupee
currentaffairs.adda247.com
Flowing Craft: Contemporary Expressions of a Timeless Tradition ...
allevents.in
Art Journaling/Creative Expressions- The art Room, The Art Room, Green ...
allevents.in
CBSE Class 8 Algebraic Expressions and Identities Worksheet - TOPIC ...
studocu.com
expressions
web.iitd.ac.in
Use Biot-Savart law to derive the expression for the magnetic field ...
ask.learncbse.in
Select all expressions that are equal to 3⋅3⋅3⋅3⋅3. - Brainly.in
brainly.in
using phasor diagram derive an expression for impedance of R-L-C series ...
brainly.in
Best Fashion Shows in Hyderabad December 2026 | AllEvents
allevents.in
Best Fashion Shows in Hyderabad December 2026 | AllEvents
allevents.in
Nia with Lisa Rambaldo | Saturdays at 9:30 am | At Hip Expressions ...
allevents.in
COMBO 1070
sdvx.in
Nature Expressions (3-Day Camp at CFBG) - Ages 8-13 - Open to all ...
allevents.in
Derive an expression for terminal velocity of the sphere falling under ...
brainly.in
THE BASEMENT at Av Expression, AV Expression, San Antonio, 25 November ...
allevents.in
Rubix Face Changing - Cube face Change Game for Kids -Wooden | Learning ...
firsthub.in
Teen-Talk & Creative Expressions Group, 5106 Wrightsville Avenue ...
allevents.in
New Orleans: "Expressions of America" at the National WWII Museum, The ...
allevents.in
Spanish Expressions Worksheet / Worksheet - Spanish Speaking Practice
twinkl.co.in
The Power of Individuality Panel Series: The Art of Self-Expression ...
allevents.in
Related Searches
Harumasa Mindscape
Harumasa Fan Art
Harumasa Bow
Harumasa W Engine
Harumasa Banner
Harumasa Story
Abasa Harumasa
Harumasa X Belle
Harumasa Prop
Harumasa Scaramouche
Asaba Harumasa Zenless
Asaba Harusama
Asaba Harumasa Fan Art
Harumasa PNG
Harumasa Sticker
Harumasa PFP
Harumasa Fans
Harumasa ZZ
Harumasaa
Harumasa Special Visitor
Asabia Harumasa
Harumasa Pose
Harumasa Chibi
Harumasa Asabi
Harumasa Mpreg
Harumasa Laying Down
Harumasa Hair Color
Asaba Harumasa Fun Event
Asada Harumasa
Harumasa E6 Art
Harumasa Eyes
Harumasa Wallpaper PC
Harumasa Boss
Harumasa X Yanagi
Harumasa Profile Icon
Harumasa Materials
Harumasa Sickness
Asaba Harumasa Voice Actor English
Harumasa Headshot
Harumasa Portraiture
Harumasa Hand
Lighter and Harumasa Fan Art
Best Harumasa Teams
Harumasa Child Cutscene
Harumasa Side Profile
Harumasa Hair Colorrs
Harumasa without the Necklace
Harumasa Merch
Harumasa Fangs
Harumasa Old Design
Search
×
Search
Loading...
No suggestions found