Find Your Style
Women
Men
Accessories
Search for clothing, brands, styles...
×
Women
Men
Accessories
Pivottable Dataset Examples
Search
Loading...
No suggestions found
Pivot Tables – Excel Tool for Data Analysis
taxguru.in
Buy EXCEL 2022 PIVOT TABLES & DASHBOARDS FOR BEGINNERS: COMPLETE STEP ...
desertcart.in
Solved: Refreshing Excel Pivot Table from Power BI Dataset - Microsoft ...
community.fabric.microsoft.com
What is panel data analysis in STATA?
projectguru.in
Any ideas for how to reshape a dataset from wide (panel) format with ...
glassdoor.co.in
Microsoft Excel Pivot Table Data Crunching office India | Ubuy
ubuy.co.in
Multifact-PivotTable
pranjalgoswami.in
Excel Pivot Tables - Training in India
traininginindia.co.in
Excel 2013 Pivot Table Data Crunching, 1e : Jelen: Amazon.in: Books
amazon.in
Buy Complex-valued Econometrics With Examples in R: Modelling ...
amazon.in
What a p-Value Tells You about Statistical Data - India Dictionary
1investing.in
Buy Financial Risk Analytics: Measurement, Management and Examples in R ...
amazon.in
Buy Environmental Data Analysis: An Introduction with Examples in R ...
amazon.in
Biometry for Forestry and Environmental Data: With Examples in R ...
amazon.in
Handbook of Graphs and Networks in People Analytics: With Examples in R ...
amazon.in
How to Interpret a Correlation Coefficient r - India Dictionary
1investing.in
Pivot Table Data Crunching: Microsoft Excel 2010 : Amazon.in: Books
amazon.in
Statistical Analysis of Financial Data: With Examples In R (Chapman ...
amazon.in
Buy Survival Analysis with Interval-Censored Data: A Practical Approach ...
desertcart.in
Environmental Data Analysis: An Introduction with Examples in R eBook ...
amazon.in
Buy Probability and Statistics for Science and Engineering with ...
amazon.in
Aaradhya - Microsoft Excel teacher - ₹2858/h
superprof.co.in
Buy Linear Regression with coding examples in R: The basics Online at ...
desertcart.in
Statistical Analysis and Data Display: An Intermediate Course with ...
amazon.in
Data Analysis in R with RStudio & Tidyverse - Specialization Courses
skillenhance.in
Indian Rupee against US Dollar since 1947 - Insights
news.faltupana.in
Free Invoice Format | Download and Send Invoices Easily - Wise
wise.com
Buy Mining Imperfect Data: With Examples in R and Python (Mathematics ...
amazon.in
Buy Computational Psychometrics: New Methodologies for a New Generation ...
amazon.in
Buy Bayesian Networks: With Examples in R: 109 (Chapman & Hall/CRC ...
amazon.in
Buy Statistical Rethinking: A Bayesian Course With Examples in R and ...
amazon.in
Buy Statistical Rethinking: A Bayesian Course With Examples in R and ...
amazon.in
How to Convert a Pivot Table to Table in Excel – Complete Guide with ...
trainingbyhimanshu.in
Financial Risk Analytics Measurement, Management and Examples in R: Buy ...
flipkart.com
Anvika - Microsoft Excel teacher - ₹2466/h
superprof.co.in
Buy Principles of Psychological Assessment: With Applied Examples in R ...
amazon.in
Probability and Statistics for Science and Engineering with Examples in ...
amazon.in
Microsoft Excel 2019 Data Analysis and Business Modeling (Business ...
amazon.in
Buy Financial Risk Analytics: Measurement, Management and Examples in R ...
amazon.in
Car License Plate - Dataset Ninja
datasetninja.com
KITTI Object Detection - Dataset Ninja
datasetninja.com
Pivot connect to Power Bi Dataset - Microsoft Fabric Community
community.fabric.microsoft.com
SOP for Nursing: How to Write sample SOP for MSc nursing?
yocket.com
Buy Parallel Computing for Data Science: With Examples in R, C++ and ...
amazon.in
Buy Pivot Table And Pivot Chart In Excel: Create The Appropriate Pivot ...
desertcart.in
Professional Bio Examples: 29 Work Bios I Keep in My Back Pocket for ...
appsmanager.in
IDD | Dataset Details
idd.insaan.iiit.ac.in
Buy Financial Risk Analytics: Measurement, Management and Examples in R ...
amazon.in
A Comparative Study of Standard Center Pivot and Growers-Based Modified ...
mdpi.com
Water Meters - Dataset Ninja
datasetninja.com
Hospital Management Software | Billing Prints | Formats
softcure.in
Ishani - Microsoft Excel teacher - ₹2832/h
superprof.co.in
Anticoagulant Comparison Chart, 56% OFF | www.elevate.in
elevate.in
Machine Learning with R: Prepare and process data with H2O and Keras ...
amazon.in
Nizam - Microsoft Excel teacher in Ghaziabad - ₹500/h
superprof.co.in
Maximum Likelihood Estimation and Inference: With Examples in R, SAS ...
amazon.in
Buy Quantitative Methods for the Social Sciences: A Practical ...
amazon.in
Python Data Wrangling tutorial with example
jainnews.in
From Regression to Reinforcement: The Complete ML Algorithm Map(Short ...
ujjwalit.co.in
Buy Statistical Rethinking: A Bayesian Course With Examples in R and ...
amazon.in
What are Individual Behaviour Plans? - Twinkl
twinkl.co.in
Quick Sort | Ujjwalit
ujjwalit.co.in
Buy Statistical Rethinking: A Bayesian Course With Examples in R and ...
amazon.in
An Optimization-Based Diabetes Prediction Model Using CNN and Bi ...
mdpi.com
The Complete Microsoft Excel Course: Beginner to Expert | RoyalBosS
courses.royalboss.in
The History Of The Canadian Dollar - ninetwonineforex
ninetwonineforex.com
AI News - Mobile
news.resnet.in
A Comparative Study of Standard Center Pivot and Growers-Based Modified ...
mdpi.com
Buy The Hitchhiker's Guide to Responsible Machine Learning ...
desertcart.in
Breast Cancer Detection Using Mammogram Images with Improved Multi ...
mdpi.com
SDRC-YOLO: A Novel Foreign Object Intrusion Detection Algorithm in ...
mdpi.com
Case Studies
isid.ac.in
Data Models and their Types - Simplynotes - Online Notes for MBA, BBA ...
simplynotes.in
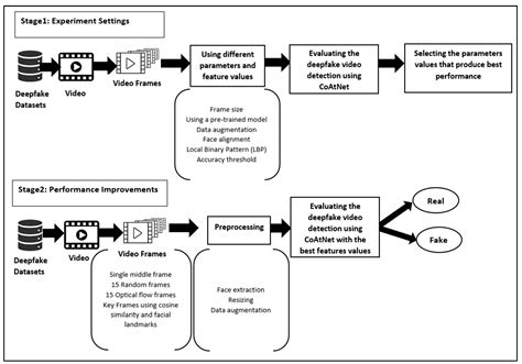
Evaluating Features and Variations in Deepfake Videos Using the CoAtNet ...
mdpi.com
Pathology Request Form - Fill and Sign Printable Template Online
uslegalforms.com
XGBoost – What Is It and Why Does It Matter?
nvidia.com
How to calculate the Mean, Mode, Median and Range in Maths
twinkl.co.in
An Improved Multi-Threshold Data Quality Control Algorithm for W-Band ...
preprints.org
LRS Cash Receipt Book - 50 Sheets (Pack of 3) : Amazon.in: Office Products
amazon.in
BDA Lab - LAB - A Weather Dataset : For our example, we will write a ...
studocu.com
Buy Data Exploration and Machine Learning using R: SVM and Logistic ...
desertcart.in
Evaluating Features and Variations in Deepfake Videos Using the CoAtNet ...
mdpi.com
Ora - Microsoft Excel teacher - ₹4194/h
superprof.co.in
Fillable Online data use agreement for a limited data set with a non ...
pdffiller.com
Machine Learning Roadmap
pclub.in
How to conduct a survival analysis?
projectguru.in
Introduction to VisualWorks: Chapter 2
ftp.squeak.org
DUTS - Dataset Ninja
datasetninja.com
Professional Bio Examples: 29 Work Bios I Keep in My Back Pocket for ...
appsmanager.in
ACC Men's Premier Cup 2023 Points Table: Updated standings after ...
sportskeeda.com
Top Accounting Courses । Class Room । Online (One To One)
oxfordaccounting.in
Research on Improved YOLOv5 for Low-Light Environment Object Detection
mdpi.com
The Skeletal System - Science Class 5 PDF Download
edurev.in
Deep Learning-Based Banknote Fitness Classification Using the ...
mdpi.com
NFL Fantasy Football Player Comparison Tool - Microsoft Fabric Community
community.fabric.microsoft.com
Introduction to VisualWorks: Chapter 2
ftp.squeak.org
Test Data and the incredible ways to generate it!
professionalqa.com
Anil Singhvi picks Jubilant Industries as his 'SIP STOCK' today, know ...
zeebiz.com
Cadre conceptuel 101 : un guide facile - Edraw
edrawsoft.com
Introduction to VisualWorks: Chapter 2
ftp.squeak.org
Novel Extreme-Lightweight Fully Convolutional Network for Low ...
mdpi.com
Owens Corning R- 13 Wall Unfaced Fiberglass Batt Insulation 106.56-sq ...
lowes.com
Tables thermodynamiques - PROPERTY TABLES AND CHARTS TABLE A– Saturated ...
studocu.com
GBGS 4 Pcs Pivot Door Hinges,4.7 mm Thick Heavy India | Ubuy
ubuy.co.in
Buy HANDBOOK OF GRAPHS AND NETWORKS IN PEOPLE ANALYTICS Book Online at ...
amazon.in
Introduction to VisualWorks: Chapter 2
ftp.squeak.org
Virtual Labs
de-iitr.vlabs.ac.in
27 of the Best Professional Bio Examples I've Ever Seen [+ Templates ...
appsmanager.in
Research on Improved YOLOv5 for Low-Light Environment Object Detection
mdpi.com
Five Forms of Verbs Examples - Grammar Table - Twinkl
twinkl.co.in
Novel Extreme-Lightweight Fully Convolutional Network for Low ...
mdpi.com
Novel Extreme-Lightweight Fully Convolutional Network for Low ...
mdpi.com
Presentación: Todo sobre la letra R
twinkl.co.in
Buy HFS (R) Multifunction Worktable Milling Working Cross Table Milling ...
desertcart.in
165−50−15 - www.prayogindia.in
prayogindia.in
Tautology and Contradiction - Definition, Examples, Truth Table
adda247.com
Tautology and Contradiction - Definition, Examples, Truth Table
adda247.com
Reduce Reuse Recycle Poster - Posters - Twinkl
twinkl.co.in
Litera R | Kolorowanka z literą R | Spółgłoski - Twinkl
twinkl.co.in
Tables | Matronix
matronix.in
Related Searches
Pivot Table Data
Sample Pivot Table Data
Example of Pivot Table
Data PivotTable Excel
PivotTable Data for Practice
Data Set Table
Sample Data Sets
Pivot Table by Month
PivotTable Original Data
Excel Pivot Table for Data Entry
Pivot Table Template
PivotTable Excel Sheet Examples Templates for Project Management
PivotTable Data Tree
PivotTable Data Google Sheets Template
PivotTable Practice Data Xlsx
Pivot Table for Large Data Set
PivotTable Data Easy
Excel Pivot Table Tutorial
Table Range Example for PivotTable
Download PivotTable Data in Excel
What Is Pivot Table Excel
Population and GDP PivotTable Example
PivotTable Back to Original Data
Pivot Tables for Data Analysis
Pivot Table Calculated Field
Pivot Table Field List
Pivot Tables Example Spreadsheets
How to Insert Pivot Table in Excel
Create PivotTable Infographic
Examples of Data Mapping with Pivot Tables
Sample Spreadsheet for PivotTable
PivotTable Raw Data
Different PivotTable Layouts
Pivot Table with Only Specific Data From Mother Table
Pivot Table for Assembly Items
PivotTable Data All Data Show
PivotTable Example Employees with Bonus Structures
PivotTable Helps to Summarize Huge Data Sets
Excel PivotTable Downlad
PivotTable Percentage
PivotTable Practice Ke Liye Data Chahiye
Insert Pivot Table From Data Model
How to Do Data Table in Excel
PivotTable Statistics
Pivot Table Format
Creating a Pivot Table with Data From Dates
PivotTable Exercises for Practice
How to Organize Data for a Pivot Table
Pivot Table with Buttons
Google Sheets PivotTable Sums
Search
×
Search
Loading...
No suggestions found