Find Your Style
Women
Men
Accessories
Search for clothing, brands, styles...
×
Women
Men
Accessories
Salesforce Quick Find Box
Search
Loading...
No suggestions found
Ferrari Re-Launched in India; California T Priced at INR 3.45 Cr » Car ...
carblogindia.com
#Salesforce #Apex #LWC #SFDC #Lightning #Flow: How to use Salesforce ...
technoeric.in
Top Salesforce Winter ’25 Release Features
ascendix.com
Top Salesforce Winter ’25 Release Features
ascendix.com
Sales Territory Optimisation: Manage Sales Territories with Salesforce ...
salesforce.com
Sync Salesforce Data to QuickBooks Sales Receipts
plugins.miniorange.com
Legal | Salesforce
salesforce.com
Salesforceのハイブリッドな働き方ガイドライン - Salesforce
salesforce.com
Vereinen Sie Ihre Teams – mit Customer 360 von Salesforce - Salesforce
salesforce.com
Lightning Platform Architecture Diagrams- Salesforce
salesforce.com
Lightning Platform Architecture Diagrams- Salesforce
salesforce.com
Fillable Online Salesforce Developer Limits Quick Reference ...
pdffiller.com
Mithra Consultancy Services
mithra.live
セールスフォースの使い方と基本機能 何ができるかを5分で理解! | セールスフォース・ジャパン
salesforce.com
Legal | Salesforce
salesforce.com
What is a Sales Funnel? Stages and How to Build an Effective Sales ...
salesforce.com
Salesforce, Box, Crowdstrike To Be Watched For AI Winners: US Earnings ...
tech.hindustantimes.com
Salesforce,Hyderabad, Telangana - Project By Edifice.
edifice.co.in
SALESFORCE CERTIFIED NONPROFIT CLOUD CONSULTANT: Quick Certification ...
amazon.in
SALESFORCE CERTIFIED PLATFORM APP BUILDER: Quick Certification Exam ...
amazon.in
How to Create a Customer-Centric Experience - Salesforce
salesforce.com
Salesforce,Hyderabad, Telangana - Project By Edifice.
edifice.co.in
Buy Building a Salesforce-Powered Front Office: A Quick-Start Guide ...
amazon.in
Revamped RePORT Simplifies Data Searches | NIH Record
nihrecord.nih.gov
SALESFORCE CERTIFIED TABLEAU CRM & EINSTEIN DISCOVERY CONSULTANT: Quick ...
amazon.in
Legal | Salesforce
salesforce.com
Salesforce,Hyderabad, Telangana - Project By Edifice.
edifice.co.in
Salesforce Jobs in Gandhidham - 16 Vacancies Jul 2025 - Dr. Job
drjobpro.com
Lightning Events - Salesforce Learning
sfl.vaanara.in
SALESFORCE CERTIFIED B2C SOLUTION ARCHITECT - RAPID CERTIFICATION EXAM ...
amazon.in
Salesforce,Hyderabad, Telangana - Project By Edifice.
edifice.co.in
IndiaWalkins.in Leading Job Portal | Post Free Jobs in India
indiawalkins.in
Salesforce Platform per lo sviluppo di applicazioni - Salesforce
salesforce.com
Salesforce Developer T-Shirt For Men – TEEZ.in
teez.in
Quick Wrap Cologne Box • 100ml
sephora.in
9. A money box contains 1 one-rupee coin, 2 five-rupee coins, and 1 two ...
brainly.in
Salesforce,Hyderabad, Telangana - Project By Edifice.
edifice.co.in
Ayzal White d26 – Label DKI
labeldki.com
ePolicy Orchestrator (ePO) | Trellix
trellix.com
Salesforce,Hyderabad, Telangana - Project By Edifice.
edifice.co.in
Ayzal black d26 – Label DKI
labeldki.com
セールスフォースの使い方と基本機能 何ができるかを5分で理解! | セールスフォース・ジャパン
salesforce.com
Eshaal Yellow d3 – Label DKI
labeldki.com
R S Tech Technologies|Software Development|Salesforce Development ...
rstechtechnologies.com
10 Benefits of CRM in Banking | Salesforce ANZ
salesforce.com
أسرة جريدة “أخبار مكناس 24” تتقدم بتعازيها الحارة في وفاة المرحوم بكرم ...
akhbarmeknes24.com
Zaraf Jhumka Dark Pink d18 – Label DKI
labeldki.com
Salesforce,Hyderabad, Telangana - Project By Edifice.
edifice.co.in
R S Tech Technologies|Software Development|Salesforce Development ...
rstechtechnologies.com
Skate Goes Viral As Players Find Unusual Ways of Traveling, But It Isn ...
in.ign.com
Ruh-e-Zar d25 – Label DKI
labeldki.com
Salesforce Developer Hoodies For Men – TEEZ.in
teez.in
SALESFORCE CERTIFIED DEVELOPMENT LIFECYCLE & DEPLOYMENT ARCHITECT ...
amazon.in
Eshaal Dark Green d3 – Label DKI
labeldki.com
Salesforce Training in Hyderabad | Salesforce Course in Hyderabad
fita.in
Nilofer Green&Red d44 – Label DKI
labeldki.com
Resource Management Software & Systems For Your Business - Salesforce
salesforce.com
Ishra Jhumka Dark Green d1 – Label DKI
labeldki.com
Ayzal Multi with Pink d26 – Label DKI
labeldki.com
Ishra Jhumka Yellow d1 – Label DKI
labeldki.com
World Tour Essentials Brings the Future of AI to Mumbai - Salesforce
salesforce.com
Amazon Seller - Sell Your Products Online on Amazon India
sell.amazon.in
Ishra Jhumka Dark Green d1 – Label DKI
labeldki.com
Zaraf Jhumka White d18 – Label DKI
labeldki.com
Shahnoor Jhumka White d12 – Label DKI
labeldki.com
Ayzal Multi with Pink d26 – Label DKI
labeldki.com
Salesforce Developer Hoodies For Men – TEEZ.in
teez.in
What Is ERP? And Is Salesforce ERP? - Salesforce India
salesforce.com
Ishra Jhumka Yellow d1 – Label DKI
labeldki.com
Cyberpunk 2077: Phantom Liberty Includes a Hard-to-Find Witcher Reference
in.ign.com
Umar Farooq
umarfarooq.in
Antique Peacock Kumkum Box – Arshis
arshis.in
Salesforce Delivers Growth, Expands Presence in India - Salesforce
salesforce.com
Know Your Indane LPG ID - VSolution
vsolution.in
Successfully Execute Your Digital Strategy: Salesforce’s Illuminate ...
salesforce.com
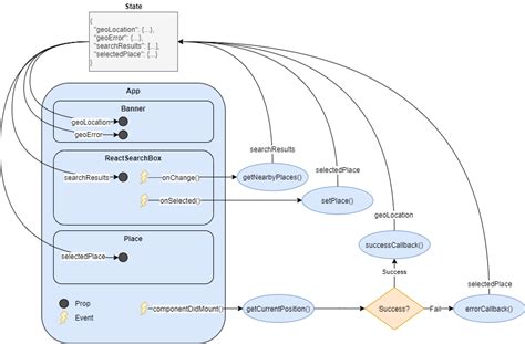
Building a Responsive Location Search Component with a React Search Box ...
developer.tomtom.com
Homatics Box R Lite: 4K Google Certified Android 11 TV Box with S905Y4 ...
electroniksindia.com
Agentforce: AI-agents voor elk bedrijfsproces | Salesforce
salesforce.com
Fidget Cube With Box in bulk for corporate gifting | Promotional ...
brandedcorporategift.com
Salesforce Training in Hyderabad | Salesforce Course in Hyderabad
fita.in
10 Diwali Mithai hampers to gift this season
indiafoodnetwork.in
Grill Box
grillbox.in
Quick Sort | Ujjwalit
ujjwalit.co.in
Krishna with Kamadenu Design Kumkum Box – Arshis
arshis.in
The Wide Wide Sea: Imperial Ambition, First Contact and the Fateful ...
rbi.edu.in
Quick Cook By Pragya Official Promotion Price: How Much Does It Cost to ...
findinfluencer.in
EVAL-CN0566-RPIZ Quick Start Guide [Analog Devices Wiki]
wiki.analog.com
VirzanMart : Login
virzanmart.in
How to use the Adobe Bridge panels and manage workspaces.
helpx.adobe.com
Oppo Find X8 Quick Capture button teased in a new video: Know how it ...
tech.hindustantimes.com
Mastering Salesforce LWC in 2025 – The Ultimate Guide to Lightning Web ...
onvid.in
Buy Pure Aroma Gift Set with Pichwai Art Gift Box in India at Best ...
zop.in
Optimise Service With Salesforce Field Service Implementation Handbook ...
salesforce.com
Quick Links | Indian Institute of Technology Patna
beta.iitp.ac.in
Salesforce Training in Chennai | Salesforce Course in Chennai
fitaacademy.in
Tableau from Salesforce Recognized as a Leader in 2023 Gartner® Magic ...
salesforce.com
Find and replace text, tags, and attributes
helpx.adobe.com
Different Style of Search Box Design in CSS
tutorjoes.in
Humalog 200 IU/ml Kwikpen 3ml Price, Uses, Side Effects, Composition ...
apollopharmacy.in
Top 10 Instagram Influencers in Assam | FInd Influencer | Findinfluencer.in
findinfluencer.in
Jin Ramen Cheese Ramen
dotori.in
Document Repository - Search
databank.christuniversity.in
Salesforce Training in Chennai | Salesforce Course in Chennai | FITA ...
fita.in
WeClear
weclear.in
Banana
dotori.in
BHUMLO Wooden Money Piggy Bank, Money Saving Box, Gullak with Savings ...
amazon.in
Petti box profile / Flight Case Profile / Speaker Box Profile ...
rkaluminium.in
Computer Shortcut Keys List
adda247.com
Amid OMG 2 Nearing Rs 100 Cr At Box Office, Producer Claims 'Akshay ...
in.mashable.com
Dead body found in Thalassery: തലശ്ശേരി-കുടക് ചുരത്തില് ...
malayalam.indiatoday.in
Salesforce Training in Chennai | Salesforce CRM Training Institutes in ...
salesforcecrmtraining.in
I have one rupees coins, fifty paise coins and twenty five paise coins ...
brainly.in
Fireside Chat-Arundhati Bhattacharya, Chairperson and CEO, Salesforce ...
salesforce.com
Buy 42 Sachets Assorted Coffee Powder Box in India at Best Price - Zop ...
zop.in
SFDC Falcon
sfdcfalcon.in
Director Altaf Dadasaheb Sheikh’s “Karmayogi Abasaheb” Thrives at the ...
firstindia.co.in
Kannada Wedding Card Template Ideas-King of Cards
kingofcards.in
Coming Out of the Shadows: Punjab’s Women Drug Addicts Find Help - The Wire
thewire.in
complete the following equation - Brainly.in
brainly.in
Salesforce Training in Hyderabad | Salesforce Course in Hyderabad
fita.in
Related Searches
Quick Find Box
Quick Find Salesforce
Salesforce Quick Action
Salesforce Quick Find Tool Box
Quick Find Box Power Platform
Salesforce Marketing Tick Box Example
Find Settings Box Salesforce
Box for Salesforce
Salesforce Outlook Integration
Salesforce Black Call Box
Is Active Check Box in Salesforce
Where Is the Quick Find Search Box in Salesforce
Salesforce Quick Action Clasisic
Salesforce Find Win Keep
Developer Prize Box Salesforce
Salesforce Fact Find
Salesforce Interpreter ID Box
Salesforce Advanced Search
Salesforce LEGO Box
Out of the Box Salesforce
Where Is the Quick Find Box On Salesforce
Salesforce Mystry Box Gift
Salesforce Outlook Add-In
Out of the Box Approval Salesforce
Add a Comment Box Salesforce
Box for Salesforce Logo
Salesforce Out of the Box Case View
Salesforce Dev Prize Box
Salesforce Out of Box Features
Salesforce Product Box
Salesforce Quicklinks
Salesforce Cody
Salesforce Queue
Salesforce Admin Prize Box
Salesforce Box 8 Examples
Salesforce Sand Box Login
Salesforce Global Search
Salesforce Navigation Menu
Salesforce Developer Quest Prize Box
Salesforce Is a Pandora Box
Box Salesforce Integration Network Diagram
Salesforce Dialog Box
Where to Find Resoultion in Salesforce
Salesforce Design System Box
Salesforce Lead Queue
Where to Find Tools in Salesforce
Why Is My Quick Find Box Missing in Salesforce
Salesforce Platform Events
Parts of a Salesforce QuickMenu
Standard Out of Box Salesforce
Search
×
Search
Loading...
No suggestions found