Find Your Style
Women
Men
Accessories
Search for clothing, brands, styles...
×
Women
Men
Accessories
Scp Category Information
Search
Loading...
No suggestions found
RBI Issues Draft Directions to Improve Reporting of INR Derivative ...
angelone.in
Mines Demo Game: Play 100% Free! Demo Account in INR
minesdemo.net
Andheri Eatery Is Giving Tikkas Only For INR 1 Today | LBB Mumbai
lbb.in
Buy and Sell Canadian Dollar at the best rate | INR to CAD
orientexchange.in
CIE (IIITH Incubator) selected for INR 5 Crore startup funding grant ...
aninews.in
Waffles For INR 1?! This Little Cafe Is Celebrating Its Birthday With ...
lbb.in
Pegatron: All set to Manufacture Goods worth INR 8000 Crore - S.S. Rana ...
ssrana.in
Betbarter - Official Site for Sports Betting in India | Bonus 10,000 INR
betbarterindia.in
Diyas For INR 1, Planters For INR 150: Get Crockery, Glassware ...
lbb.in
Take A Tour Of Grover Zampa Vineyards in Nashik For Just INR
lbb.in
Philips Remote Inr Order Form - Fill Online, Printable, Fillable, Blank ...
pdffiller.com
JEE Main Cut Off 2025 Out for General, OBC, SC, ST- Category wise JEE ...
adda247.com
SCP: Pandemic - New update brings exciting content & optimizations
thegamefox.net
What Is Roblox SCP 3008 And How To Play It | Beginners' Guide
gurugamer.com
Understanding the Categories of Information Security Risks - Tech Hyme
techhyme.com
Information & Technology Company
spibo.in
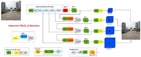
Traffic Sign Recognition Based on the YOLOv3 Algorithm
mdpi.com
Index of /wp-content/uploads/2021/06
staffnews.in
Steam Community :: Guide :: all SCP-914 recipe
steamcommunity.com
Sanrio plush bouquet gift box – Mo Pengsu
mo-pengsu.myshopify.com
SCP: Secure Contain Protect - Scp Foundation T Shirt | OSOM Tees Men's ...
osom.in
Sanrio plush bouquet gift box – Mo Pengsu
mo-pengsu.myshopify.com
Flights Booking Platform is for Sale
businessdeals.in
Sanrio plush bouquet gift box – Mo Pengsu
mo-pengsu.myshopify.com
Hello kitty leopard heart plush keychain – Mo Pengsu
mo-pengsu.myshopify.com
Sanrio plush bouquet gift box – Mo Pengsu
mo-pengsu.myshopify.com
Baba Siddique: Baba Siddique murder: 'He had earlier received threats ...
economictimes.indiatimes.com
Transfer to a new Mac with Migration Assistant - Apple Support (IN)
support.apple.com
Enterprise Risk Assessment: A Pro-active Measure to Establish Strategic ...
taxguru.in
CAT Exam Fees - Check Fee Structure, Steps, and Dates | CollegeSearch
collegesearch.in
All Caste & Category -Details Information - MahitiLok
mahitilok.in
Masters in Information Technology in Ireland | MSc Information ...
goireland.in
Beyond cost cautiousness: What’s next in FMCG category trends - NIQ
nielseniq.com
SEBI Guidelines for AIF – Enhances Transparency & Streamline Disclosure ...
taxguru.in
How to create Student Categories? - Smart School : School Management ...
smart-school.in
Buy Online Titan Minimals Black Dial Analog Date Leather Strap Watch ...
titan.co.in
Global Book
goonebook.in
Fillable Online ocaprod2 blob core windows Change of Category ...
pdffiller.com
Paper Published : 03
jitnashik.edu.in
₹100 Bond Paper: Uses, Legal Importance & Buying Guide
hexahome.in
Castes and Subcastes List In India
matchfinder.in
"No confirmed information on whether gunmen asked religion before ...
aninews.in
Impact Of Demonetisation Of Rs 500 & 1000 Notes On Travel
traveltriangle.com
Category Sorting (teacher made) - Twinkl
twinkl.co.in
Categories of Cyclones Display Poster | Twinkl
twinkl.co.in
Annual Information Statement – Receipt of accumulated balance of PF ...
taxguru.in
Consumer Electronics Manufacturers,Electronic Products Suppliers ...
msmemart.com
Perfect Naukari
perfectnaukari.in
Niro, India's fastest-growing embedded consumer-lending platform ...
medicircle.in
Gold Necklace Set with Price | Buy Gold Necklace Set Online
manubhai.in
Classifying Musical Instruments Posters (teacher made)
twinkl.co.in
Sanrio hair tie set – Mo Pengsu
mo-pengsu.myshopify.com
Hello kitty hawaii hair clip – Mo Pengsu
mo-pengsu.myshopify.com
Prepare a web chart showing different types of resources with ...
brainly.in
Geyser, Fans & Lights Distribution/ Wholesale Business for Sale
businessdeals.in
Traffic Sign Recognition Based on the YOLOv3 Algorithm
mdpi.com
"Proud moment for Gujarat": Secretary to CM on winning R-Day tableau in ...
aninews.in
What changes to expect from Revision 7 of GHS published July 2017 ...
chemicalsafetyconsulting.com
Off White Pink Printed Cotton Pants
theloom.in
Shakthimaan's Blog | GNU Emacs - HTML mode, indentation and Magit
shakthimaan.com
Anticoagulation in Acute Pulmonary Embolism: Which Drug? How Long ...
universimed.com
Where To Buy The Diwali Hampers In Pune | LBB, Pune
lbb.in
Le Gala Artis brasse ses catégories
lesoleil.com
Buy Pneumatic impact wrench DSS 1/2 inch H online
eshop.wuerth.in
Weld Joint Category as per ASME Section VIII Div 1 UW-3
letsfab.in
ロゴ刺繍ロングTシャツ ホワイト | 【公式】THE BACK WATER - ザバックウォーター OFFICIAL WEB STORE
thebackwater.thebase.in
The Reasons for Voltage Increases in Solar PV Systems and Anticipated ...
hioki.com
sbi nre account online account opening
corporatelaws.in
Adding Google maps on the information page - Knowledgebase - Zencommerce
whmcs.zencommerce.in
Society of Indian Automobile Manufactures
siam.in
Ditch All Your Plans And Head Over To Angrezi Dhaba For All Drinks At ...
lbb.in
HiringBox Placement Services
hiringbox.in
Rate (INR)
erp.kohinoorpune.com
International 4900: Prices, Specs, and Trends
machinio.com
Watch brand on sale ranking 2017
metrorailnews.in
English CAPS Planning and Record Sheet - Grade R
twinkl.co.in
Buy VEVOR 3 Point Hitch Pallet Fork 2000lbs, Fork Attachment for ...
ubuy.co.in
Maruti Dzire Tour - All About Dzire Tour Price, Features, & Specs
carfolio.in
STAGES OF PRESSURE ULCER
openmed.co.in
About The National Test House (NTH): UPSC Current Affairs
iasgyan.in
Hurricane Ian expected to become Category 4 storm before landfall over ...
fox13news.com
2026 BENDI B50AC-DR in Bolingbrook, IL, USA
machinio.com
2014 KOMATSU PC 228 US - 10 in Kagoshima, Japan
machinio.com
2026 KOBELCO SK140SRLC-7 in Frankfort, KY, USA
machinio.com
CertSampleimg
castevalidity.mahaonline.gov.in
2014 KOMATSU PC 228 US - 10 in Kagoshima, Japan
machinio.com
UNUSED 2025 GOLF CART MODEL SDLGC100 in Tampa, FL, USA
machinio.com
2016 KOMATSU PC 228 US-10 in Kagoshima, Japan
machinio.com
2016 KOMATSU PC 228 US-10 in Kagoshima, Japan
machinio.com
📢 TNPSC Assistant Public Prosecutor Grade–II Syllabus Released!
asanacademy.co.in
2026 JCT SKID STEER TREE PULLER in Pikeville, TN, USA
machinio.com
2016 KOMATSU PC 228 US-10 in Kagoshima, Japan
machinio.com
2026 KOBELCO SK140SRLC-7 in Frankfort, KY, USA
machinio.com
UNUSED 2025 GOLF CART MODEL SDLGC100 in Tampa, FL, USA
machinio.com
Mitsubishi Fuso Box Body Truck in Johannesburg, Gauteng, South Africa
machinio.com
Adding Google maps on the information page - Knowledgebase - Zencommerce
whmcs.zencommerce.in
2026 JCT SKID STEER TREE PULLER in Pikeville, TN, USA
machinio.com
27' 8" 1983 Custom Ex Military Mini Tug Boat in Conroe, TX, USA
machinio.com
2026 Stoltzfus REDHAWK CU40 in Lexington, KY, USA
machinio.com
Breaking down revenue streams of Reliance Industries
finshots.in
Choco-Peach Pops – GET JUNK'D
getjunkd.in
HYD-MECH S-20A in Leduc, Alberta, Canada
machinio.com
2014 KOMATSU PC 228 US - 10 in Kagoshima, Japan
machinio.com
2012 Ingersoll rand Sierra SM 250 in Ramalhal, Lisbon, Portugal
machinio.com
Solid Sheesham Wood 6 Seater Dining Table Set with 4 Cushion Chairs ...
woodstage.in
27' 8" 1983 Custom Ex Military Mini Tug Boat in Conroe, TX, USA
machinio.com
UNRESERVED - Esab L3000i Mig welder and wire feeder in Pinkenba ...
machinio.com
2016 KOMATSU PC 228 US-10 in Kagoshima, Japan
machinio.com
UNUSED 2025 GOLF CART MODEL SDLGC100 in Tampa, FL, USA
machinio.com
UNUSED 2025 GOLF CART MODEL SDLGC100 in Tampa, FL, USA
machinio.com
BRUSH SANDER - SLIPCON in Chihuahua, Mexico
machinio.com
BRUSH SANDER - SLIPCON in Chihuahua, Mexico
machinio.com
Buy Allen key sliding set 10 pcs. in mm online
eshop.wuerth.in
2025 SDLANCH SDLC2030FT ALL-STEEL CARPORT W/ENCLOSED SIDEWALLS in ...
machinio.com
ASCO - Quality inspection table / roll table for textiles in Enschede ...
machinio.com
Riso SF5450 EII Digital Duplicator in Markham, Ontario, Canada
machinio.com
New 2025 SDLANCH IRGC40 Electric Tricycle in Richmond, VA, USA
machinio.com
2012 Guidetti PMG 900 220 Wire Recycling System Complete system in ...
machinio.com
Goulds Marlow 40Hhp Trash Hog II 2150GPM Self-Priming Pump - Reno, NV ...
machinio.com
Caste System in India, Origin, Theories, Features & Effects
studyiq.com
Related Searches
SCP List
SCP Apollyon Class
All SCP Classes
SCP Very Safe
SCP Framework
SCP Med Bay
SCP Zones
SCP SL Tutorial Class
SCP Danger Classes
Types of SCP Hazards
Sentient Computer SCP
SCP Sector2
SCP Wiki
SCP Classes Rp
Apollyon SCP Draw
SCP SL Heavy Containment Zone
SCP Site 78
SCP Threat Level Guide
Every SCP Reesearcher
SCP Secret Laboratory Scientist
Gross SCPS
Apollon SCPS
SCP S-Class
SCP Anti Meme
SCP Chart
Friendly SCPS
New SCP Classes
SCP Classification List
SCP Pour Levl
Ibenez SCP Wiki
SCP Classes and Meanings
SCP Roblox Logo
SCP Level Euclid
SCP Level 1
Most Dangerous SCP Classification
SCP Secret Laboratory D Class
SCP 6000 Wiki
SCP Safe Euclid Keter
SCP Sector 1
SCP Class C
SCP:CB Heavy Containment Zone
SCP Guard Symbol
SCP Thaumiel SCPS
SCP Containment Label
SCP Esoteric Classes
Zona 19 SCP
SCP Clasificaciones
SCP Administrative Sector
SCP Secret Lab Facility Guard
SCP Division Hierarchy
Search
×
Search
Loading...
No suggestions found