Find Your Style
Women
Men
Accessories
Search for clothing, brands, styles...
×
Women
Men
Accessories
Tuberculosis Visualization Using Explainable Ai Github Code Images
Search
Loading...
No suggestions found
This AI software detects Tuberculosis in asymptomatic patients in the ...
indiaai.gov.in
Explainable AI: What is it? How does it work? And what role does data play?
netapp.com
Why some health clinics are turning to AI to screen for tuberculosis ...
nikshay-setu.in
A Hybrid CNN-Transformer Model for Predicting N Staging and Survival in ...
mdpi.com
Vaccine portal for Mycobacterium Tuberculosis
webs.iiitd.edu.in
Identification of Potential Biomarkers and Related Transcription ...
mdpi.com
Explainable AI for Practitioners: Designing and Implementing ...
amazon.in
Lungs made of pills on blue gradient background world tuberculosis day ...
freepik.com
Can AI help to eradicate tuberculosis?
indiaai.gov.in
Buy Explainable AI: Foundations, Methodologies and Applications: 232 ...
amazon.in
Using Explainable AI- To understand what your brain cares about | IIMA
iima.ac.in
Vietnam studies AI utilization in tuberculosis screening
biospectrumasia.com
Best Research Topic in Explainable Data Transformation Recommendation ...
slogix.in
Tuberculosis: Symptoms, Causes, Treatment & Prevention
godigit.com
Responsible AI at NASSCOM
nasscom.in
Plant Disease Detection and Classification by Deep Learning
mdpi.com
How to Use GitHub Copilot: Using AI Pair Programmer in 2023
hostinger.in
Innovative Visualization Approach for Biomechanical Time Series in ...
mdpi.com
Avishkar Poster Explainable AI final - In an era marked by the rapid ...
studocu.com
Buy Explainable Artificial Intelligence: An Introduction to Xai Book ...
amazon.in
Innovative Visualization Approach for Biomechanical Time Series in ...
mdpi.com
Robust Graph Neural-Network-Based Encoder for Node and Edge Deep ...
mdpi.com
What is AI transparency? A comprehensive guide
zendesk.com
GitHub Copilot aims to help developers write better code - SD Times
1985.co.in
Explainable artificial intelligence in skin cancer recognition | S-Logix
slogix.in
Automatic Epileptic Seizure Detection Using Scalp EEG | S-Logix
slogix.in
Explainable AI: What is it? How does it work? And what role does data play?
netapp.com
GitHub Copilot under the hood. How it works and getting the best out of ...
1985.co.in
Data Visualization: Advanced Explainable AI for Business Intelligence ...
johal.in
Innovative Visualization Approach for Biomechanical Time Series in ...
mdpi.com
Advanced Explainable AI Implementation for Recommendation Systems using ...
johal.in
Classifying Cardiac Arrhythmia from ECG Signal Using 1D CNN Deep ...
mdpi.com
Breast Cancer Detection Using Mammogram Images with Improved Multi ...
mdpi.com
Top 10 Deep Learning Projects to Build in 2025 — With Code, Use Cases ...
blog.huebits.in
Data visualization in Python using Matplotlib and Seaborn
jainnews.in
Artificial General Intelligence (AGI) UPSC
iasgyan.in
Grigor Aleksanyan — Teletype
teletype.in
Credit Card Fraud Detection Using Machine Learning
xenonstack.com
Jenkins Pipeline and Data Visualization Dashboard
xenonstack.com
Machine Learning Roadmap
pclub.in
School of Computing | Sathyabama Institute of Science and Technology ...
sathyabama.ac.in
Prediction of Students’ Adaptability Using Explainable AI in ...
mdpi.com
Generative AI
studyiq.com
Sensitivity and Specificity of different TB Screening and Diagnostic ...
ntep.in
Ministry of Statistics and Program Implementation | Government Of India
mospi.gov.in
SHAP for Machine Learning: Complete Guide to Explainable AI Model ...
python.elitedev.in
Making a Website With HTML in 8 Easy Steps
hostinger.in
Bio-Inspired Deep-CNN Pipeline for Skin Cancer Early Diagnosis
mdpi.com
Explainable AI: What is it? How does it work? And what role does data play?
netapp.com
IIT Jodhpur Webinar on "Explainable AI (XAI) using Nonlinear Decision ...
edubard.in
Futuristic ai data visualization | AI-generated image
freepik.com
AI Coding Tools: A Comprehensive Guide for 2024
1985.co.in
Visual Intelligence in Precision Agriculture: Exploring Plant Disease ...
mdpi.com
SHAP Model Interpretability Guide: Explainable AI Implementation with ...
python.elitedev.in
Resolving SSH Authentication Issues in Jenkins: A Step-by-Step Guide ...
medium.ravikyada.in
Previous Year Papers | University Updates
universityupdates.co.in
STEM WORLD
stemworld.in
AI Ethics - DHL - India
dhl.com
Explainable AI in Healthcare: Enhancing Decision Support
genxtools.in
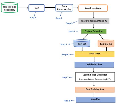
Optimal Feature Selection through Search-Based Optimizer in Cross Project
mdpi.com
Explainable- Artificial- Intelligence - Course code Course Title L T P ...
studocu.com
5 Things about AI you may have missed today: NVIDIA reveals AI humanoid ...
tech.hindustantimes.com
Artificial Intelligence Flowchart | Aiforkids
aiforkids.in
Claude AI down? Current problems and outages | Downdetector
downdetector.in
Explainable AI: Unlock the Black Box in AI | nasscom | The Official ...
community.nasscom.in
World Tuberculosis Day 2023: जिसे आप मान रहे हैं साधारण कफ कहीं वो ...
ndtv.in
DATA VISUALIZATION WITH MICROSOFT POWER BI | VISUALIZATION IN POWER BI ...
cognitec.in
Explainable AI and Regulatory Compliance
genxtools.in
Default keyboard shortcuts for Illustrator
helpx.adobe.com
KIPS Artificial Intelligence Skill Course Subject Code 417, Class 9 ...
amazon.in
Working with spreadsheets in Splunk (Excel, CSV files) | Splunk
splunk.com
How to enable the auto attendance and mark the attendance of student ...
smart-school.in
Data Visualization using Python Programming-
shashwatpublication.com
Data visualization in Python using Matplotlib and Seaborn
jainnews.in
Code Conversion - Combinational Logic - Digital Principles and Computer ...
cse.poriyaan.in
एआई कोड उत्पन्न करने के लिए कोपिलॉट का प्रयोग करें - ArduSimple
ardusimple.in
Applied Machine Learning Explainability Techniques: Make ML models ...
amazon.in
Buy A Primer in Biological Data Analysis and Visualization Using R Book ...
amazon.in
AI Safety Poster - Display Poster - KS2 (teacher made)
twinkl.co.in
How to Create Images Using AI with Precision
capcut.com
Achieving Cognitive Explainable AI Recommendations Using Graph Theory ...
community.nasscom.in
Virtual Labs
dld-iitb.vlabs.ac.in
Today - Article
todaymagazine.in
AI Agriculture: Revolutionizing the Future of Sustainable Farming
primathon.in
DATA VISUALIZATION USING POWER BI TRAINING IN CHENNAI | DATA ...
cognitec.in
Buy Visualization in Seaborn for Data Science: Create plots using ...
desertcart.in
Asmita Applied Art Academy
asmita.co.in
Visualising with All 5 Senses Worksheet - Our Senses
twinkl.co.in
Pulmonologist in Faridabad | Best Lung Specialist - Dr.Ravi Shekhar Jha
drravishekharjha.com
Real-Time Visualization & Analytics | Gain Insights from Big Data and IoT
esri.in
PDTDB & Phytochemical and Drug Target DataBase | Home
pdt.biogem.org
Virtual Labs
de-iitr.vlabs.ac.in
PDTDB & Phytochemical and Drug Target DataBase | Home
pdt.biogem.org
Virtual Labs
de-iitr.vlabs.ac.in
PDTDB & Phytochemical and Drug Target DataBase | Home
pdt.biogem.org
10X | The AI That Won't Let You Quit
10x.in
PDTDB & Phytochemical and Drug Target DataBase | Home
pdt.biogem.org
Design and implement 3 bit binary to gray code converter using PLA ...
brainly.in
Virtual Labs
dld-iitb.vlabs.ac.in
PDTDB & Phytochemical and Drug Target DataBase | Home
pdt.biogem.org
KI Plakat erstellen: 8 ultimative Tools für aufsehenerregende Grafiken ...
edrawsoft.com
Segment-then-Segment: Context-Preserving Crop-Based Segmentation for ...
mdpi.com
Darshan's CL-CY-001 course work. | UVCE MARVEL
hub.uvcemarvel.in
Using your Abacus do the following Or Do with Visualization
theopenbook.in
Advantage of Artificial Intelligence - Artificial Intelligence
sitesbay.com
PDTDB & Phytochemical and Drug Target DataBase | Home
pdt.biogem.org
LLM Duel: Gemini 3 Flash vs Opus 4.5 vs GPT-5.2-Codex vs GLM-4.7 ...
antonioleiva.com
SeroHub Launched: Interactive Dashboard Comparing COVID-19 ...
dceg.cancer.gov
TheMastHead
themasthead.in
Ramit Sawhney
midas.iiitd.edu.in
Master Option Selling Using Our AI Agent 920
algotest.in
PDTDB & Phytochemical and Drug Target DataBase | Home
pdt.biogem.org
Ecommerce Analytics Platform and Solutions
xenonstack.com
PDTDB & Phytochemical and Drug Target DataBase | Home
pdt.biogem.org
PDTDB & Phytochemical and Drug Target DataBase | Home
pdt.biogem.org
Energy-Aware Cloud-Edge Collaborative Task Offloading with Adjustable ...
mdpi.com
PDTDB & Phytochemical and Drug Target DataBase | Home
pdt.biogem.org
BCG Vaccine Wholesale Trader from Mumbai
moderndrughouse.in
Energy-Aware Cloud-Edge Collaborative Task Offloading with Adjustable ...
mdpi.com
Energy-Aware Cloud-Edge Collaborative Task Offloading with Adjustable ...
mdpi.com
Search
×
Search
Loading...
No suggestions found