Find Your Style
Women
Men
Accessories
Search for clothing, brands, styles...
×
Women
Men
Accessories
Validations In It
Search
Loading...
No suggestions found
INR Full Form: What is full form of INR?
bankersadda.com
RBI Allows Overseas Banks to Open INR Accounts
currentaffairs.adda247.com
Understanding the Saudi Riyal Currency | INR to SAR
orientexchange.in
BTC to INR Converter, Convert Bitcoin to INR Exchange 2022 - Exchanger24
exchanger24.org
Indian Rupee (₹) - Buy INR Currency Online at Best Rates
makemytrip.com
INR To Yen Conversion: An All Inclusive Guide For 2026
traveltriangle.com
Facts about Indian businessman who is buying Lavasa city for INR 1814 ...
timesofindia.indiatimes.com
33000 euro to inr - Claim a ₹300 Bonus Today! Android IOS V- 1.79
tax.lsgkerala.gov.in
Best whiskey under INR 1500 for a pocket-friendly drinking experience
lifestyleasia.com
Anand Kamalnayan Pandit — INR 8,660 Cr (Sri Lotus Developers & Realty ...
economictimes.indiatimes.com
ValueQuest Enters PE Segment With INR 1,000 Cr Fund
businessoutreach.in
usd to inr sbi rate: Latest News & Videos, Photos about usd to inr sbi ...
economictimes.indiatimes.com
BTC to INR Converter, Convert Bitcoin to INR Exchange 2022 - Exchanger24
exchanger24.org
CA Fresher bags INR 49.20 Lakhs Package in 58th ICAI Campus Placement Event
taxscan.in
KWD to INR conversionDownload it from KWD to INR conversion for free 7.99
durslt.du.ac.in
INR extends winning streak
msn.com
Jakarta Validation | The Programmer's Guide
pranaypourkar.co.in
Validation enabled For all B2B transactions, selection of PoS State ...
taxguru.in
Annual Information Statement (AIS) User Guide – AIS Utility
taxguru.in
Income Tax Department Releases Excel-Based Utility, Schema, and ...
taxscan.in
HVAC Validation In pharma Industries
hvactech.in
Coagulation Analyzer - Micropoint Q3 Pro Electrometer PT-INR Trader ...
r2healthcare.in
India shining: Rupee inches closer to becoming international currency ...
timesnownews.com
Single-Use and Filter Validation Services
sigmaaldrich.com
Anticoagulation in Acute Pulmonary Embolism: Which Drug? How Long ...
universimed.com
Download BuildNow Plugin | BuildNow
buildnow.telangana.gov.in
Digital Signature Validity Unknown OR Signature Not Verified on PDF ...
esolutions.net.in
Custom date validations
helpx.adobe.com
Fillable Online PIN notification and ID validation form for registered ...
pdffiller.com
Ebro Webinars and On-Demand Learning | Xylem India
xylem.com
Datapro | Difference between Manual vs Computerized Accounts
datapro.in
DigiCollect - Collect Verified Customer Data | Digio
digio.in
How to Pre-validate Bank Account to Get Income Tax Refund Amount?
cleartax.in
The Critical Role of Input Validation in Web Security
blog.arpitdwivedi.in
All About Bank Validation Status on GST Portal
cleartax.in
GST E-Invoice System- Highlights with FAQs
taxguru.in
Angular form validation example and tutorial | JSON World
jsonworld.com
1 million dong in indian rupees - Brainly.in
brainly.in
Buy Absolute Anticoagulant Journal: A Comprehensive logbook for ...
desertcart.in
How to Pre-validate Bank Account to Get Income Tax Refund Amount?
cleartax.in
UAN - Universal Account Number, UAN Passbook and Services
bankbazaar.com
Validate Details Entered using Validate Sheet Button - GSTZen
gstzen.in
India and Malaysia can now trade in Indian rupee
currentaffairs.adda247.com
GMP Partner Portal - One Portal for all your Parking Partnerships
getmyparking.com
Buy Third-Party Validations The Ultimate Step-By-Step Guide Book Online ...
amazon.in
USD/INR Cracks Big: Falls 2% in 4 Days! | Investing.com India
in.investing.com
e-invoice under GST – New Validations of Version 1.03
taxguru.in
Method Development & Validations - Modi Laboratory
modilaboratory.co.in
USD/INR Breaking Imp. Trendline; Is Nifty 50 Topping Out? | Investing ...
in.investing.com
How To Validate Feelings: A Comprehensive Blueprint To Acknowledge And ...
amazon.in
International Trade Settlement in Indian Rupee (INR)
taxguru.in
Uses and SideEffects of Warfarin: What You Need to Know
medicoverhospitals.in
How to Do Client Side JS Custom Validations in Salesforce Lightning Web ...
thesalesforcedev.in
Manaswita – SoulUp
soulup.in
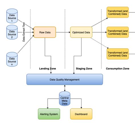
Data Validation - During Ingestion into Data Lake
saigeetha.in
Angular form validation using Bootstrap. – Kumar Gandhi Koppolu
kumargandhi.in
Indian Financial System, 5e by H R Machiraju
vikaspublishing.com
How to validate a number using promise in javascript - Brainly.in
brainly.in
Sri Lanka and Russia in talks to use the rupee in foreign trade
currentaffairs.adda247.com
Differences Between Validation, Calibration, Qualification - DIFFERENCE ...
studocu.com
Investment | Pragmatech
pragmatech.co.in
Annual Information Statement (AIS) User Guide – AIS Utility
taxguru.in
Datapro | Control Structures in python - Condition Statements, loops ...
datapro.in
How Indian Rupee Stands Against Other Major Currencies
indiatimes.com
International Trade Settlement in Indian Rupee (INR)
taxguru.in
Punjab Biotechnology Incubator
pbtilabs.punjab.gov.in
Wen Price | WEN to USD Converter, Chart and News
binance.com
Latest Car & Bike News & Reviews | BBC Topgear India Magazine
topgearmag.in
Pharmaceutical Validations eBook : Shah, Ritesh: Amazon.in: Kindle Store
amazon.in
Validations
info.sonadier.com
Download - Responsive Ajax - PHP MySql Contact us Form
thewebblinders.in
7 Proven Ways Mandalas Reduce Stress and Anxiety in 2026 – Neha ...
nehascreations.com
Aadhar data validations of Student Info in UDISE+ portal - Instructions
guruvu.in
Datapro | Control Structures in python - Condition Statements, loops ...
datapro.in
Buy Gold Bangles Online India with Latest Designs - Manubhai Jewellers
manubhai.in
Buy Gold Pendant Set with Earrings Online India | Latest Gold Pendant ...
manubhai.in
Connect with Tishka on SoulUp - Peer Support for Career fulfilment ...
soulup.in
Punjab Biotechnology Incubator
pbtilabs.punjab.gov.in
Punjab Biotechnology Incubator
pbtilabs.punjab.gov.in
Punjab Biotechnology Incubator
pbtilabs.punjab.gov.in
Gold Necklace Set for Women | Buy Gold Necklace Set Online India ...
manubhai.in
Buy Diamond Necklace Online | Diamond Set Online Manubhai Jewellers
manubhai.in
USD/INR at Record High! Why RBI is Failing to Curb the Rupee’s Fall ...
in.investing.com
Gold Necklace Set for Women | Buy Gold Necklace Set Online India ...
manubhai.in
Income Tax Department Releases Excel-Based Utility, Schema, and ...
taxscan.in
Best ReactJS Course Online in Telugu with Certification | GUVI
guvi.in
MGT-6 Form Filing Process and Key Requirements
taxguru.in
Income Tax Department Releases Excel-Based Utility, Schema, and ...
taxscan.in
Rupee Depreciation: Will India's Exports Stand To Gain? | Investing.com ...
in.investing.com
Evereve Period Panties M-L 10s-M-L | Leak-Proof & Discree – Evereve online
evereve.in
Punjab Biotechnology Incubator
pbtilabs.punjab.gov.in
Datapro | Control Structures in python - Condition Statements, loops ...
datapro.in
Datapro | Control Structures in python - Condition Statements, loops ...
datapro.in
Punjab Biotechnology Incubator
pbtilabs.punjab.gov.in
8 Obat Stroke yang Efektif dan Tersedia di Apotik - Alodokter
alodokter.com
GI Mentor Clinical Validations – Surgical Science
surgicalsimulation.in
Hurun India 2025: 10 billionaire Indians who entered the rich list this ...
economictimes.indiatimes.com
Buy Diamond Necklace Online | Diamond Set Online Manubhai Jewellers
manubhai.in
Datapro | Control Structures in python - Condition Statements, loops ...
datapro.in
How to apply for ration card and check status online | Digit
digit.in
Gold Necklace Set for Women | Buy Gold Necklace Set Online India ...
manubhai.in
Datapro | Control Structures in python - Condition Statements, loops ...
datapro.in
Handling forms in react using react-hook-form. | by Nikesh Kumar T K ...
blogs.n-oms.in
Punjab Biotechnology Incubator
pbtilabs.punjab.gov.in
Punjab Biotechnology Incubator
pbtilabs.punjab.gov.in
Define Validate, Validate Meaning, Validate Examples, Validate Synonyms ...
smartvocab.in
Sell 1INCH for NZD | 1INCH to NZD Calculator
binance.com
Evereve Period Panties: L-XL Comfortable Period Underwear – Evereve online
evereve.in
Datapro | Control Structures in python - Condition Statements, loops ...
datapro.in
Did You Know About India's Rs 10,000 Rupee Note
indiatimes.com
USD/INR forecast: Indian rupee analysis ahead of RBI decision By Invezz
in.investing.com
Diamond Necklace Designs | Buy Diamond Necklace Set Online at Best ...
manubhai.in
Beyond the Blocks: Different Types of Nodes in Blockchain Networks ...
community.nasscom.in
Buy Gold Set Online | Gold Set by Manubhai.
manubhai.in
Diamond Necklace Designs | Buy Diamond Necklace Set Online at Best ...
manubhai.in
Aadhar data validations of Student Info in UDISE+ portal - Instructions
guruvu.in
Diamond Earrings Designs | Buy Diamond Earrings Online India - Manubhai ...
manubhai.in
Pelvic Mentor Clinical Validations – Surgical Science
surgicalsimulation.in
How To Validate Feelings: A Comprehensive Blueprint To Acknowledge And ...
amazon.in
Fake notes worth over Rs 14 lakh in Rs 500 denominations seized in Odisha
odishatv.in
Related Searches
Market Validation
Validation V
Qualification and Validation
Data Validation and Verification
Software Validation
Research Validation
Validation Data in Data Model
Computer System Validation
Cross-Validation
Database Validation
Data Validation in Excel
Need Validation
Validation Types
Computerized System Validation Gather
ID Validation
Stratified Cross-Validation
Process Validation
Validation Format
Verification vs Validation
Verification and Validation Difference
Validation Fases
Validation Master Plan
Validation Meaning
Pharma Validation
Validation Checks in Access Table
Police Validation Plans
What Is Data Validation
PHP Form Validation
Infographic for Validation
Verification and Validation Model in Ad
Electronics Validation Test Lab
Validation in Transaction Processing
Validation in Software Engineering
Verifcation and Validation Diagrams
System Validation Flow
Final Validation
Audit and Validation
Purpose of Validation
Form Fied Inline Validation
Valida5tion Error Meaniung
Difference Between Verification Validation
Validation Conversation
Business Validation
Steps in Validating Soyrces
Customer Satisfaction and Validation
Validation Rules Information and Communication Technonolgy
Validation Plan
Test Method Validation
Model Validation
Negative Validation Imogi
Search
×
Search
Loading...
No suggestions found