Find Your Style
Women
Men
Accessories
Search for clothing, brands, styles...
×
Women
Men
Accessories
Verilog Code For Multiple Gates
Search
Loading...
No suggestions found
VD lab - Practical 1 AIM: (a). Write a Verilog code to implement basic ...
studocu.com
Module 2 Verilog Codes 1 - VERILOG CODE FOR BASIC GATES module ...
studocu.com
D-P-001 | UVCE MARVEL
hub.uvcemarvel.in
Implementation of basic and logic gates using VHDL and verilog ...
studocu.com
Development of verilog modules for basic and universal gates ...
studocu.com
Verilog interview Questions & answers
asic.co.in
Digital circuits using verilog - EXPERIMENT NO. 1 AIM : To implement ...
studocu.com
Verilog partb - Experiment 1. Realization of Logic Gates and ...
studocu.com
LAB FAT Questions dsd - verilog coading of mux - LAB FAT QUESTIONS SLOT ...
studocu.com
Verilog code in IEE 754 With Explanation - Verilog code in IEE 754 With ...
studocu.com
System Verilog: An Overview
futurewiz.co.in
How to write testbenches in Verilog, simulate a design, and view the ...
digikey.in
Verilog LAB(LAB1 TO LAB3) - LAB-1(Abstraction levels) Write a verilog ...
studocu.com
Implementation of Half subtractor and Full subtractor using verilog ...
studocu.com
two bit Comparator
de-iitr.vlabs.ac.in
Presenter Verilog Handouts with verilog codes - Problem 1 – Design a ...
studocu.com
Structured Control Language (SCL) Programming in Siemens TIA Portal ...
plcblog.in
Virtual Labs
de-iitr.vlabs.ac.in
Verilog interview Questions & answers
asic.co.in
Verilog interview Questions & answers
asic.co.in
Buy Simulation procedure of Verilog codes Using Chip Scope Pro Analyzer ...
amazon.in
DL Assignment (doc) - ECE 103 - DIGITAL LOGIC DESIGN ASSIGNMENT - 1 ...
studocu.com
Virtual Labs
vlabs.iitkgp.ac.in
Analog Verilog,Verilog-A Tutorial
asic.co.in
Universal Verification Methodology:An Efficient Verification Approach
futurewiz.co.in
What are the basic levels of modeling in verilog? - Brainly.in
brainly.in
Code Conversion - Combinational Logic - Digital Principles and Computer ...
cse.poriyaan.in
clock_domain_crossing,verilog blocking vs non blocking & FSM in Verilog
asic.co.in
Virtual Labs
de-iitr.vlabs.ac.in
Virtual Labs
de-iitr.vlabs.ac.in
To implement sample code for multiple linear regression | S-Logix
slogix.in
Verilog Scheduling Regions
forkjoin.in
MM74HC589N 4BIt Shift Registers DIP16 20pcs
kapoorlites.com
High-Speed DMA Controller Peripheral [Analog Devices Wiki]
wiki.analog.com
AHB Lite Verification IP : Maxvy Technologies Pvt ltd
maxvytech.com
DD File Part I - Verilog Code - DD-II Lab File SUBMITTED IN PARTIAL ...
studocu.com
Verilog interview Questions & answers
asic.co.in
Verilog interview Questions & answers
asic.co.in
GATE 2025 Exam Pattern (Out) - Check Marking Scheme, Total Marks ...
collegedekho.com
Bearing data | Schaeffler medias
medias.schaeffler.co.in
Logic Expressions - Computer for GCSE/IGCSE - Year 11 PDF Download
edurev.in
Virtual Labs
plc-coep.vlabs.ac.in
Buy Source Code: My Beginnings Book Online at Low Prices in India ...
amazon.in
Verilog-interview-questions-with-answers compress - Write a verilog ...
studocu.com
Source Code: My Beginnings eBook : Gates, Bill: Amazon.in: Kindle Store
amazon.in
Latches and flip flops
cse.iitkgp.ac.in
Ourtutorials
ourtutorials.in
AHB Lite Verification IP : Maxvy Technologies Pvt ltd
maxvytech.com
How to Simulate Verilog codes using VCS and Verdi - Video
helpdesk.vlsiexpert.in
VLSI Verification Based Projects
vlsiprojects.co.in
Multi-Level Inheritance : Example
minigranth.in
25 Latest Main Gate Colour Combination Ideas for 2025
nobroker.in
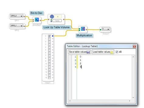
Binary to Decimal [Analog Devices Wiki]
wiki.analog.com
1910.25 - Stairways. | Occupational Safety and Health Administration
osha.gov
RS Latch with NOR Gate
ourtutorials.in
How To Wear As Many Hairs On Roblox As Possible (PC & Mobile Tutorial)
gurugamer.com
Implementation of basic and logic gates using VHDL and verilog ...
studocu.com
GATE 2021 Official Website - GATE-2021 Papers
gate.iitb.ac.in
Multiple Inheritance : Example
minigranth.in
Source Code: My Beginnings eBook : Gates, Bill: Amazon.in: Kindle Store
amazon.in
Buy CO-Z 2700 lb Automatic Sliding Gate Opener with 2 Remote Controls ...
ubuy.co.in
Home Parking Gate Designs: Stylish, Functional & Cost-Effective
decorpot.com
Buy Basics of Code Division Multiple Access (CDMA) Book Online at Low ...
amazon.in
Virtual Labs
dld-iitb.vlabs.ac.in
DD&CO LAB Manual (BCS302) - Logic Gates & Verilog HDL Implementation ...
studocu.com
Top 25 Maroon Colour Combinations with Colour Codes in 2025
nobroker.in
Abbey Gate terror suspect's mugshot revealed | Fox News
foxnews.com
The 2's complement of the binary number 1101100 in BCD is (a) 12 (b) 13 ...
brainly.in
Power Management IC - I3C Basic Interface IP | Maxvy Technologies
maxvytech.com
Digital Design - With an Introduction to Verilog HDL 5th Edition: Buy ...
flipkart.com
Ourtutorials
ourtutorials.in
Source Code: My Beginnings By Bill Gates (Paperback) - Gyaanstore
gyaanstore.com
Gitlab CI/CD for firebase project
mchampaneri.in
Virtual Labs
de-iitr.vlabs.ac.in
Multiple Sclerosis Treatment in Ayurveda - Subhash Goyal Blog
blog.subhashgoyal.in
Buy Surely You're Joking Mr Feynman: Adventures of a Curious Character ...
amazon.in
Bill Gates Unveils Source Code: A Memoir Revealing His Remarkable Journey
currentaffairs.adda247.com
SR Flip Flop GeeksforGeeks, 59% OFF | ahalia.ac.in
ahalia.ac.in
Safetech Hardware X2 Two Sided Gate Latch - Key Lockable Gate Lock ...
desertcart.in
Drilling machine HSN Code : Applicability, HSN Code and GST Rate on ...
pocketful.in
Virtual Labs
dec-iitkgp.vlabs.ac.in
What a p-Value Tells You about Statistical Data - India Dictionary
1investing.in
Source Code: My Beginnings (Audio Download): Bill Gates, Wil Wheaton ...
amazon.in
Virtual Labs
dec-iitkgp.vlabs.ac.in
Chapter - CDMA - Code Division Multiple Access, PPT, Semester ...
edurev.in
FPGA Based Projects 2024| FPGA Based Projects using VHDL| FPGA Based ...
vlsiprojects.co.in
Typology and Design of Parametric Cat-in-a-Box and Cat-in-a-Grid ...
mdpi.com
Bill Gates Just Revealed the Best Programming Language for 2023
foodtechnos.in
E-Invoice QR Code Verify App | How to Verify & Use QR Code
cleartax.in
17 Successful Entrepreneurs And Their Age When They Founded Their Companies
indiatimes.com
𝐇𝐨𝐮𝐬𝐞 𝐍𝐮𝐦𝐛𝐞𝐫 𝟑 𝐈𝐧 𝐍𝐮𝐦𝐞𝐫𝐨𝐥𝐨𝐠𝐲 : Significance, Drawbacks and Precautions
magicbricks.com
US Citizen's Problem-Solving Guide To UPI In India
booking.chennairivers.gov.in
Comments in C - C Tutorial
sitesbay.com
Open Multiple Files on Multiple Windows from Code behind in Asp.Net ...
encodedna.com
Multiple gates at 4 Delhi Metro stations closed due to I-Day dress ...
newsd.in
कोविड साथीमागे बिल गेट्स? अखेर आरोपांवर बिलभाईंनी प्रथमच सोडले मौन ...
laybhari.in
Buy Investigacion de Mercados Book Online at Low Prices in India ...
amazon.in
Manage HSN Codes/SAC and Tax Rates in TallyPrime
vedcrm.vedantsoft.in
Buy Marketing Research Book Online at Low Prices in India | Marketing ...
amazon.in
New combat-related devices authorized for decorations | Article | The ...
army.mil
How to fill GATE 2024 Application Form: Step by Step Guide
gatenotes.in
MOSFET Characteristics - Analog and Digital Electronics - Electrical ...
edurev.in
Adding Fence or Railing above a retaining wall
allanblock.in
Send email from Excel to Multiple recipients using VBA and Outlook
encodedna.com
Manage HSN Codes/SAC and Tax Rates in TallyPrime
vedcrm.vedantsoft.in
12 Top Water Parks In Hyderabad For A Refreshing Day Out In 2026
traveltriangle.com
Exploring Gates legacy: Source Code memoir coming soon | TechGig
content.techgig.com
What is RAG? | Microsoft Azure
azure.microsoft.com
VEHICLE ENTRY-EXIT MONITORING SOFTWARE
gctlsecurity.com
QR Code Payments: Types, Benefits & How It Works
godigit.com
One QR code for multiple UPI apps | Bajaj Finserv for Business
business.bajajfinserv.in
Wastewater Treatment Plant Equipment - Mechanical Bar Screens ...
k-pack.in
Manage HSN Codes/SAC and Tax Rates in TallyPrime
vedcrm.vedantsoft.in
Power BI Partners | Microsoft Power Platform
microsoft.com
How To Redeem A Code On Steam Unlock A Game | 7petals.in
7petals.in
America's 'Wealth Tax' Will Hurt The Richest People Most, And Bill ...
indiatimes.com
Buy Stainless Steel 100% Mechanical Keyless Entry Door Lock with ...
desertcart.in
Delhi Colonies Clear Trees to Make Room for Cars. A Forest Official ...
m.thewire.in
Buy 100% Mechanical Keyless Entry Door Lock with Keypad Door Knob ...
desertcart.in
Related Searches
Verilog Code for and Gate
Verilog Code for or Gate
Verilog Code for nor Gate
Gates with Code
Verilog Code for Basic Gates
Not Gate Verilog Code
Gates Code in Verilog Language
Full Adder Verilog Code
Nand Gate Verilog Code
Verilog Example Code
Demux Verilog Code
Verilog Code for Nand Gate with Test Bench
Verilog Logic Gates
Full Adder Gate Level Verilog Code
Verilog Assign Gates
Verilog Assign Gates Symbols
Behaviorial Model of or Gate Verilog Code
Verilog Gate Input and Output Code
Xor Verilog Code
Different Gates in Data Flow Verilog Symbols
2 to 4 Decoder Verilog Code
Verilog Programing with and Gates
Verilog HDL Code
Verilog Code for Comparator
Verilog Hdl 2E
Verilog C-code for and Gate
Coded Gate
LFSR Modular Verilog Code in Gate Level
Basic Logoc Gates Verilog Code
Code for the Gate in Trace
Vrerilog Codes for Basic Gates
SystemVerilog Codes for Diagrams
Module and Gate in Verilog
Code for Writememb Using Same Memory in Verilog
Digital Door Lock Verilog Code
And Gate CMOS in Verilog
Verilog Multiple If Else
How to Write a for Loop in Verilog HDL
Verilog Logic Gates Experiment
Hwo to Make an and Gate in Verilog Code
Verilog Basic Gates Truth Table
16-Bit Comparator Verilog Code
1 Bit Comparator Verilog Code
Verilog Code Types Like Gate Level
Gate Level Code for Demultiplexer in Verilog
Gate Level Modelling in Verilog Examples
What Is the Gate Code in Intermality
Ring Oscillator Verilog Primitive Code
Bi-Directional Gates in Verilog
Write Gate Level Verilog Code for Following Circuit
Search
×
Search
Loading...
No suggestions found